Recommendation for Administrative Monetary Penalty Payment Order for Use of Fraudulent Means with High Speed Trading by Quadeye Trading LLC
1. Contents of the Recommendation
The Securities and Exchange Surveillance Commission (“SESC”), today, made a recommendation to the Prime Minister and the Commissioner of the Financial Services Agency that an administrative monetary penalty payment order be issued in regard to the use of fraudulent means for high speed trading by Quadeye Trading LLC pursuant to Article 20(1) of the Act for Establishment of the Financial Services Agency. This recommendation is based on the findings of an investigation into the use of fraudulent means, whereby the following violation of laws and ordinances was identified.
2. Summary of Findings regarding Violations of Laws and Ordinances
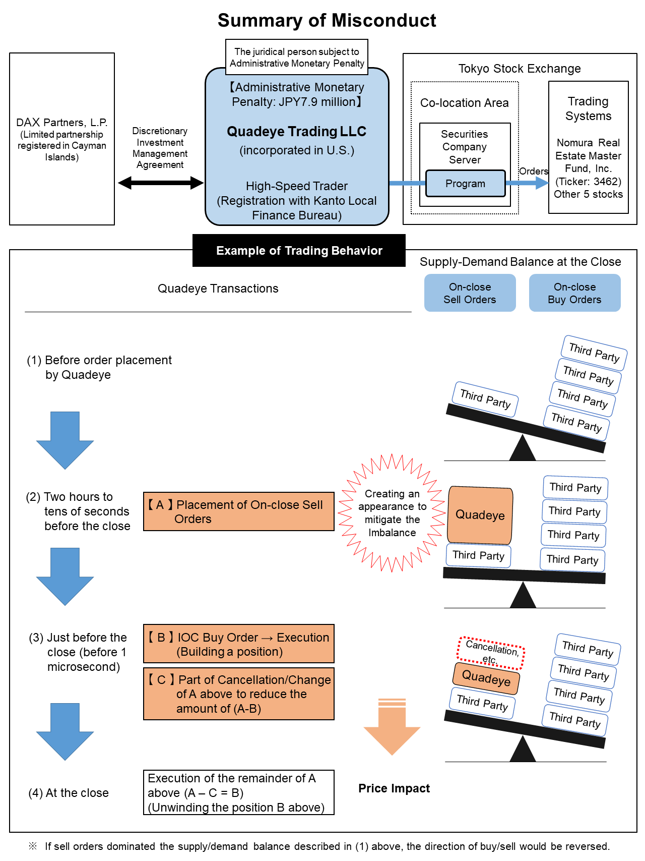
Quadeye Trading LLC (“Quadeye”), incorporated in the state of Delaware, the USA, has been registered as a High-Speed Trader with the Kanto Local Finance Bureau in Japan, and has managed the assets of a limited partnership in the British Cayman Islands, DAX Partners, L.P. (“DAX”), with whom Quadeye has entered into a discretionary investment management agreement.
Quadeye engaged in a scheme with algorithms of high-speed trading in stocks listed on the Tokyo Stock Exchange, as shown in
the Attachment as follows:
At the market close, the remainder of Quadeye’s on-close orders were executed in its favor.
As a result, Quadeye made profits from the difference between the IOC execution price and the closing price for the benefit of DAX.
The SESC finds that the conduct of Quadeye described above violated the provisions of anti-fraudulent means and then influenced the prices of securities pursuant to Article 158 and Article 173(1) of the Financial Instruments and Exchange Act (“FIEA”).
A summary of the misconduct is shown in
the Chart.
i. During the trading hours before the market close, when a closing price was expected to go up or down as an imbalance existed between on-close buy and sell orders of a type that would be only executed at the closing auction, Quadeye placed on-close orders on the less side for the purpose of creating an appearance to mitigate the imbalance. The on-close order placement is shown in phase 1 of each stock in the Attachment;
ii. Just before the market close, Quadeye placed immediate or cancel (“IOC”) orders, on the opposite side of its on-close orders, of a type that would be immediately executed within a specific price range or be cancelled if not executed. The IOC order placement and execution are shown in phase 2 of each stock in the Attachment; and
iii. At the same time, Quadeye cancelled part of its on-close orders to subsequently match the amount of the executed IOC orders for the purpose of attempting to mark the close in its favor. The on-close order cancellation is shown in phase 3 of each stock in the Attachment.
At the market close, the remainder of Quadeye’s on-close orders were executed in its favor.
As a result, Quadeye made profits from the difference between the IOC execution price and the closing price for the benefit of DAX.
The SESC finds that the conduct of Quadeye described above violated the provisions of anti-fraudulent means and then influenced the prices of securities pursuant to Article 158 and Article 173(1) of the Financial Instruments and Exchange Act (“FIEA”).
A summary of the misconduct is shown in
3. Calculation of the Administrative Monetary Penalty
Pursuant to the FIEA, the amount of the administrative monetary penalty applicable to the above violation is a total of 7,900,000 yen. (Note: The calculation is shown in
Appendix 1 and
Appendix 2.)
4. Acknowledgements
We appreciate the assistance of the Cayman Islands Monetary Authority, the United Kingdom Financial Conduct Authority, the United States Securities and Exchange Commission, and the Japan Exchange Regulation in this matter.
In addition, this case was investigated in collaboration with the Market Surveillance Division which is responsible for analyzing trade data in market oversight in the SESC.

